学习源码之前先思考一个问题,我们为什么要学习源码?有什么用?
工作这么多年我总结了以下几点原因
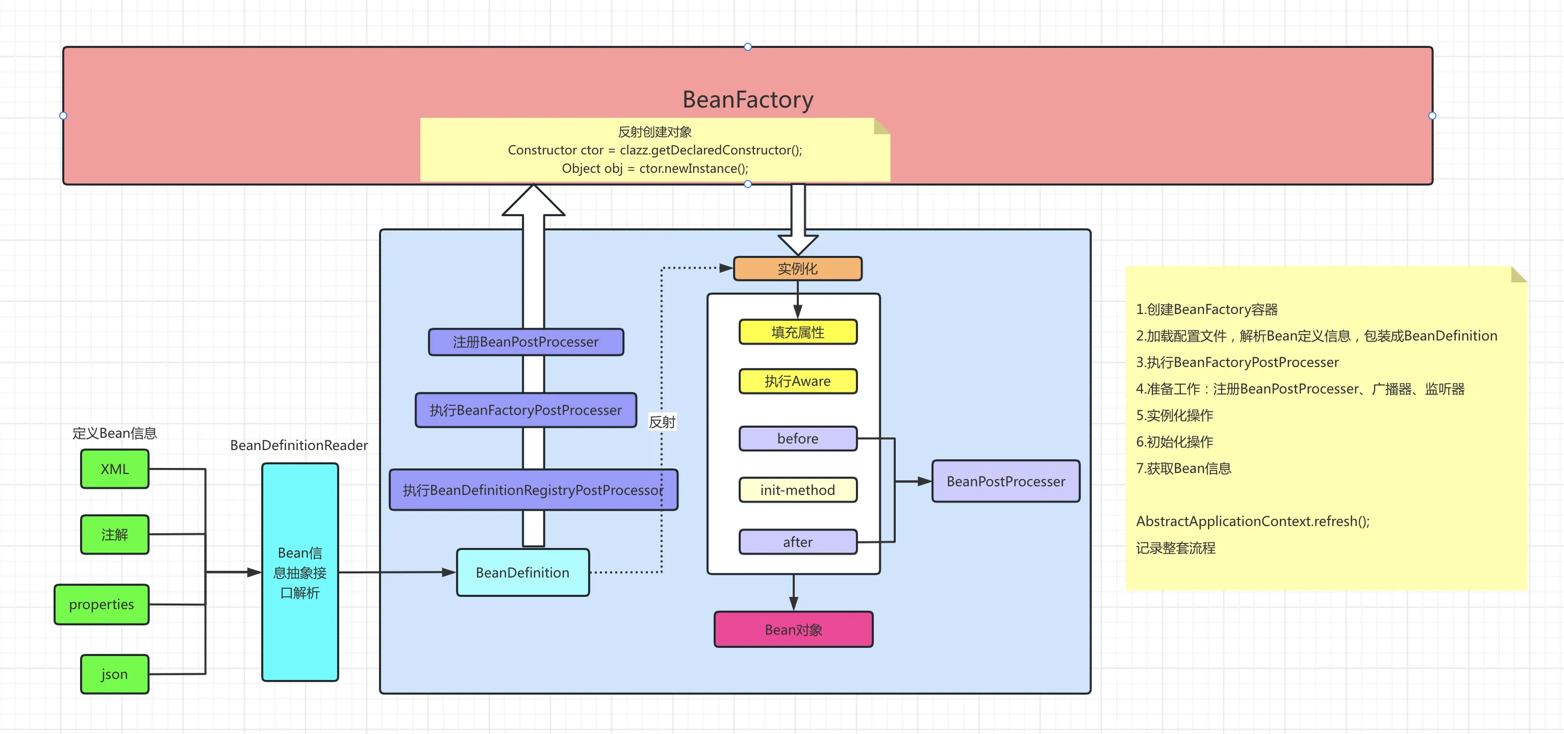
我在学习Spring源码的过程中略有心得,通过流程图记录下源码执行流程、各种扩展点以及一些自己的理解。

源码的学习,都是从上面的流程学起,面试经常问题的Spring Bean的生命周期,就是上面图中,Bean创建的流程,在BeanFactory中有对应的注释,如下:

在源码中 AbstractApplicationContext #refresh 方法即为Spring Bean完整生命周期的体现
javapublic void refresh() throws BeansException, IllegalStateException {
synchronized (this.startupShutdownMonitor) {
StartupStep contextRefresh = this.applicationStartup.start("spring.context.refresh");
// Prepare this context for refreshing.
prepareRefresh();
// Tell the subclass to refresh the internal bean factory.
ConfigurableListableBeanFactory beanFactory = obtainFreshBeanFactory();
// Prepare the bean factory for use in this context.
prepareBeanFactory(beanFactory);
try {
// Allows post-processing of the bean factory in context subclasses.
postProcessBeanFactory(beanFactory);
StartupStep beanPostProcess = this.applicationStartup.start("spring.context.beans.post-process");
// Invoke factory processors registered as beans in the context.
invokeBeanFactoryPostProcessors(beanFactory);
// Register bean processors that intercept bean creation.
registerBeanPostProcessors(beanFactory);
beanPostProcess.end();
// Initialize message source for this context.
initMessageSource();
// Initialize event multicaster for this context.
initApplicationEventMulticaster();
// Initialize other special beans in specific context subclasses.
onRefresh();
// Check for listener beans and register them.
registerListeners();
// Instantiate all remaining (non-lazy-init) singletons.
finishBeanFactoryInitialization(beanFactory);
// Last step: publish corresponding event.
finishRefresh();
}
catch (BeansException ex) {
if (logger.isWarnEnabled()) {
logger.warn("Exception encountered during context initialization - " +
"cancelling refresh attempt: " + ex);
}
// Destroy already created singletons to avoid dangling resources.
destroyBeans();
// Reset 'active' flag.
cancelRefresh(ex);
// Propagate exception to caller.
throw ex;
}
finally {
// Reset common introspection caches in Spring's core, since we
// might not ever need metadata for singleton beans anymore...
resetCommonCaches();
contextRefresh.end();
}
}
}
想要掌握Spring源码应该先掌握Spring的生命周期(Bean信息是怎么加载、解析、实例化、初始化、使用、销毁的),脑海中有一个框架轮廓,知道Spring先做了什么,后做了什么,有一个大概了解。
脑海中有了Spring的轮廓之后,开始思考细节,例如:Bean信息是怎么加载的?加载的Bean信息是直接生成可用的Bean吗?每一步流程都动脑思考扩展点,怎么应用到业务中,这个扩展适合哪些业务场景等。
在看源码的过程中,要学会关联思考,源码中往往是初始化数据后,n个方法后会用到的。
最后一点,学过源码后一定要思考、做笔记,回头来看学过的知识点能在脑海中立马回忆起来,争取做到对源码为所欲为的境界!!!


本文作者:柳始恭
本文链接:
版权声明:本博客所有文章除特别声明外,均采用 BY-NC-SA 许可协议。转载请注明出处!